Viewing the Database Schema

Top  Previous  Next

To access the database schema, select the Data Export arrow 835 Database Schema in main menu.

schema-menu2
The "835 Database Schema" menu

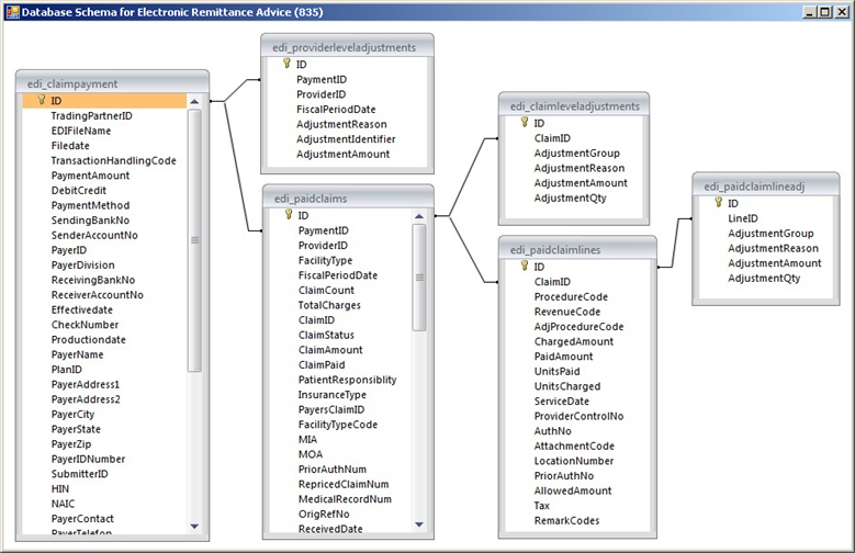
You will see the following window.

schema-window
The "Database Schema to Electronic Remittance Advice (835)" window

This window shows how the tables are inter related.